ещё! выкл. сиськи


комментарии
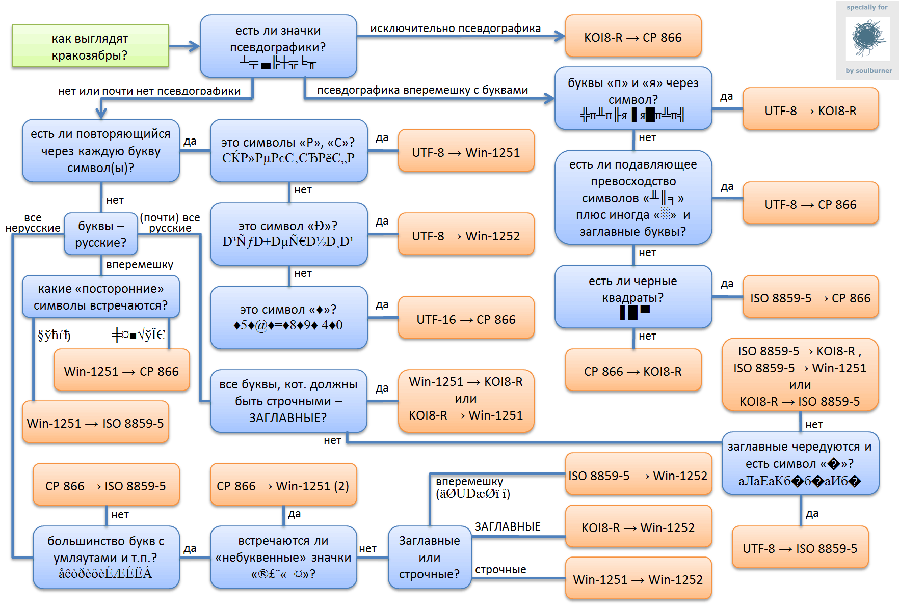
Надо распечатать
/* плачет */
Это прекрасно!!! Это шедевр!!!
отлично :)))
ceba, мб накатаешь на блоге функцию сохранения материала в какой-нить личный список?))
holy_chicken (15:43), плюс пиццот!
ссылка | ссылка для детей | случайный | вернуться  ↑  37
« предыдущие материалы | регистрация | вход | настройки | поиск | справка | топ | новости »
всего материалов: 132741 | ваш уровень доступа: гость
© Stanis.Blog 2004-2026 | BLOG.microscript версия 1.9.3 | активных за сутки / месяц: 67 / 135 | rssфорум
все материалы, представленные на этой странице, являются собственностью их уважаемых создателей
Netscape Navigator 3.0 compatible Ready for Internet Explorer